LLBLGen Pro 2026 Free Download
LLBLGen Pro 2025 Free Download Latest Version for Windows. It is full offline installer standalone setup of LLBLGen Pro 2026 Free Download.
ironkey.app
Software Description
LLBLGen Pro 2025 Overview
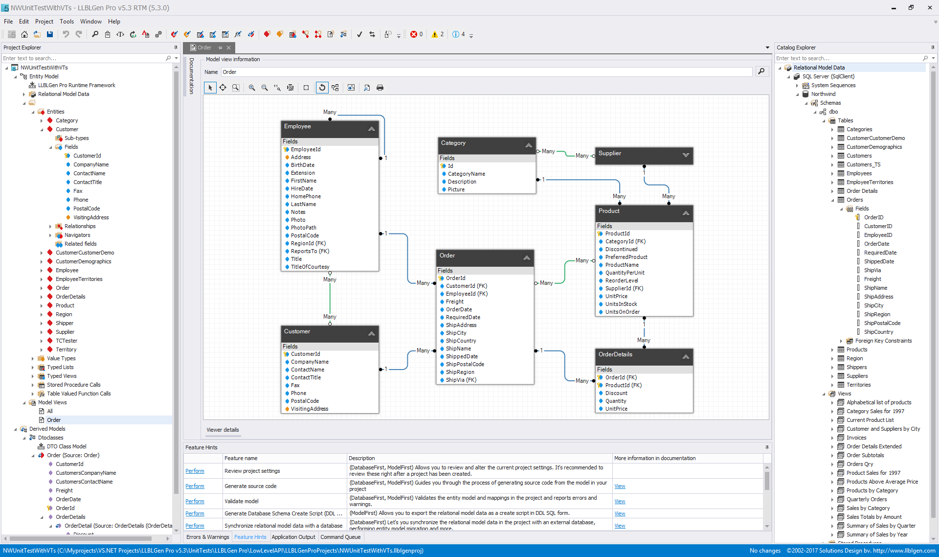
LLBLGen Pro 2025 is a very handy and easy-to-use application that is used for creating entity models as well as database layers. It works flawlessly with some of the famous ROMs which include NHibernate, Entity Framework and Linq to SQL. It allows you to design your database model visually and map it easily. Once it is set up, you can easily focus on writing the queries while LLBLGen handles the complicated object-relational mapping. It speeds up the development plus reduces the errors in commercial projects.

LLBLGen Pro 2025 supports database-first as well as model-first approaches, letting you to switch between them at any time. It has been equipped with a visual designer that makes it very simple to map loads of entities while keeping the configurations flexible and deployment fast. It also generates clean and well-documented code that looks like handcrafted. It also supports modern .NET features like async/await, query caching and Linq. All in all, LLBLGen Pro 2025 is an impressive and fastest ORM solutions available.

Features of LLBLGen Pro 2025
Below are some noticeable features which you’ll experience after LLBLGen Pro 2025 free download.
- A very handy and easy-to-use application that is used for creating entity models as well as database layers.
- Works flawlessly with some of the famous ROMs which include NHibernate, Entity Framework and Linq to SQL.
- Allows you to design your database model visually and map it easily.
- Speeds up the development plus reduces the errors in commercial projects.
- Supports database-first as well as model-first approaches, letting you to switch between them at any time.
- Equipped with a visual designer that makes it very simple to map loads of entities while keeping the configurations flexible and deployment fast.
- Generates clean and well-documented code that looks like handcrafted.
- Supports modern .NET features like async/await, query caching and Linq.
LLBLGen Pro 2025 Technical Setup Details
- Software Full Name: LLBLGen Pro 2025 Free Download
- Setup File Name: LLBLGen_Pro_5.12.0.rar
- Full Setup Size: 37 MB
- Setup Type: Offline Installer / Full Standalone Setup:
- Compatibility Architecture: 32 Bit (x86) / 64 Bit (x64)
- Latest Version Release Added On: 19th Apr 2025
- Developers: LLBLGen Pro
System Requirements For LLBLGen Pro 2025
Before you start LLBLGen Pro 2025 free download, make sure your PC meets minimum system requirements.
- Operating System: Windows 7/8/8.1/10
- Memory (RAM): 1 GB of RAM required
- Hard Disk Space: 500 MB of free space required.
- Processor: Intel Dual Core processor or later.